Welcome to Pc Soft With Crack! Your ultimate destination to easily find QueueExplorer Professional Free Download Portable Full Latest Version Multilingual. QueueExplorer Professional is a sophisticated tool for network administrators to effectively manage message queuing systems.

QueueExplorer Professional Free Download 5.0.47
v5.0.47| Name | QueueExplorer Professional |
|---|---|
| Publisher | |
| Genre | Educational & Business |
| Size | 38.19 MB |
| Version | 5.0.47 |
| Update | December 9, 2024 |
| Report | Report Apps |
Preview
QueueExplorer Professional Overview
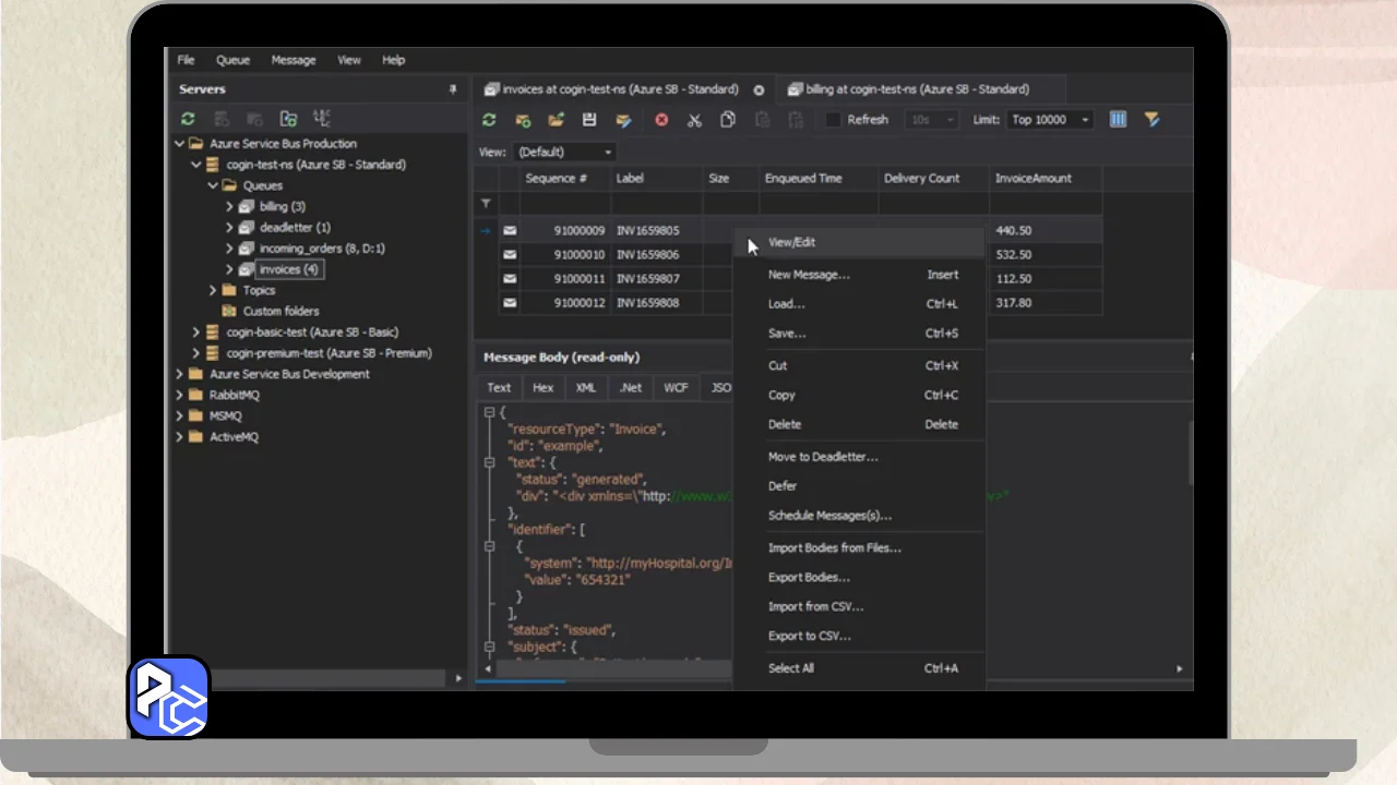
QueueExplorer Professional is a sophisticated tool for network administrators to effectively manage message queuing systems. Message queuing allows computers to communicate over networks by storing messages Until they can be Delivered, even if the recipient is Temporarily Offline.
Unlike the basic version, QueueExplorer Professional supports connecting to multiple message queuing servers simultaneously and allows administrators to organize these connections into groups. This feature improves efficiency and organisation by making it easier to monitor various message queues across different servers. You may also like to download: Autodesk AutoCAD Plant 3D.
Message queues can be easily created, edited, and managed by users thanks to the software’s tab-based interface. It provides Tools to Apply Filters, Change the way Messages are displayed, and Carry out Tasks like Remote Message Backups. An indispensable tool for maintaining efficient communication and troubleshooting in intricate network systems is QueueExplorer Professional.
Features
- Simultaneous management of multiple message queuing servers.
- Grouping of servers for better organization and oversight.
- Tab-based interface for efficient monitoring and management.
- Customizable message display and filtering options.
- Remote message backup and troubleshooting capabilities.
QueueExplorer Professional System Requirements
| System Requirements | Minimum | Recommended |
|---|---|---|
| Operating System | Windows 7/8/10/11 (64-bit OS only) | Windows 10/11 (64-bit OS) |
| Processor | 1 GHz Intel or AMD CPU | 2 GHz Intel Core i5 or better |
| RAM | 2 GB | 4 GB or more |
| Hard Disk Space | 100 MB | 500 MB or more |
| Additional Requirements | DirectX 9.0c compatible video card with 256 MB memory | Dedicated GPU with 1 GB memory recommended |
- Enhanced performance optimizations for faster processing.
- New intuitive user interface for improved user experience.
- Added support for managing queues across multiple networks.
- Improved compatibility with latest Windows operating systems.
- Enhanced security features for better data protection.
Download QueueExplorer Professional Free Download 5.0.47
You are now ready to download QueueExplorer Professional for free. Here are some notes:
- Please check our installation guide.
