Welcome to Pc Soft With Crack! Your ultimate destination to easily find Database Workbench Pro Free Download Portable Full Latest Version Multilingual. Database Workbench Pro may be a user-friendly program planned to assist individuals oversee databases effectively.

Database Workbench Pro Free Download 6.5.2.628
v6.5.2.628| Name | Database Workbench Pro |
|---|---|
| Publisher | |
| Genre | Data Recovery |
| Size | 75.67 MB |
| Version | 6.5.2.628 |
| Update | December 31, 2024 |
| Report | Report Apps |
Preview
Database Workbench Pro Overview
Database Workbench Pro may be a user-friendly program planned to assist individuals oversee databases effectively. It guides clients through the setup handle with a straightforward Wizard, permitting associations to different database sorts like Firebird and Microsoft SQL.
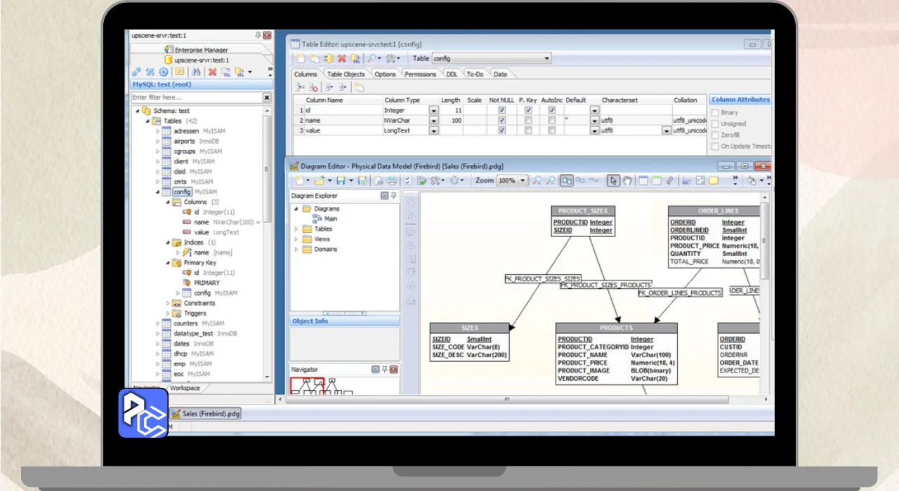
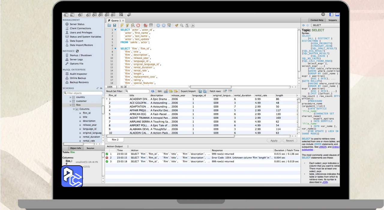
One of its Standout Highlights is the Graph Editor, which outwardly speaks to how diverse pieces of data are connected Together. This makes it simple to get it complex information connections. Furthermore, clients can explore through perplexing databases and compare distinctive ones consistently. You may also like to download: Ashampoo PDF Pro.
The program too incorporates a Report Supervisor for making custom Report, as well as instruments like a clipboard for replicating data and a to-do list for organization. Generally, Database Workbench Professional streamlines database administration, making it available for both tenderfoots and experienced clients.
Features
- User-Friendly Wizard: Guides users through easy setup and connections to various database types.
- Diagram Editor: Visualizes data relationships, making complex databases easier to understand.
- Navigator and Explorer Tools: Helps users manage intricate databases efficiently.
- Report Manager: Allows for the creation and customization of detailed reports.
- Organizational Tools: Includes a clipboard for copying data and a to-do list for task management.
Database Workbench Pro System Requirements
| System Requirements for Database Workbench Pro | Minimum | Recommended |
|---|---|---|
| Operating System | Windows 7/8/10/11 (64-bit OS only) | Windows 10/11 (64-bit OS) |
| Processor | 1 GHz Intel or AMD CPU | 2 GHz Intel Core i5 or better |
| RAM | 2 GB | 4 GB or more |
| Hard Disk Space | 100 MB | 500 MB or more |
| Additional Requirements | DirectX 9.0c compatible video card with 256 MB memory | Dedicated GPU with 1 GB memory recommended |
- Enhanced user interface for easier navigation and improved user experience.
- New Diagram Editor features for better visualization of complex databases.
- Improved performance for faster data processing and management.
- Added support for more database types and versions.
- Advanced reporting tools for customizable and detailed data insights.
- New comparison tools for easier database migration and updates.
- Integrated task management features to streamline workflow.
Download Database Workbench Pro Free Download 6.5.2.628
You are now ready to download Database Workbench Pro for free. Here are some notes:
- Please check our installation guide.
