Welcome to Pc Soft With Crack! Your ultimate destination to easily find SQL DXP for Oracle and MySQL Free Download Portable Full Latest Version Multilingual. SQL DXP is a Tool That Helps Compare And Move Data Between Different Database Systems, Like Oracle And MySQL.

SQL DXP for Oracle and MySQL Free Download 6.6.1.183
v6.6.1.183| Name | SQL DXP for Oracle and MySQL |
|---|---|
| Publisher | |
| Genre | Developer Tools |
| Size | 53.60 MB |
| Version | 6.6.1.183 |
| Update | January 2, 2025 |
| Report | Report Apps |
Preview
SQL DXP for Oracle and MySQL Overview
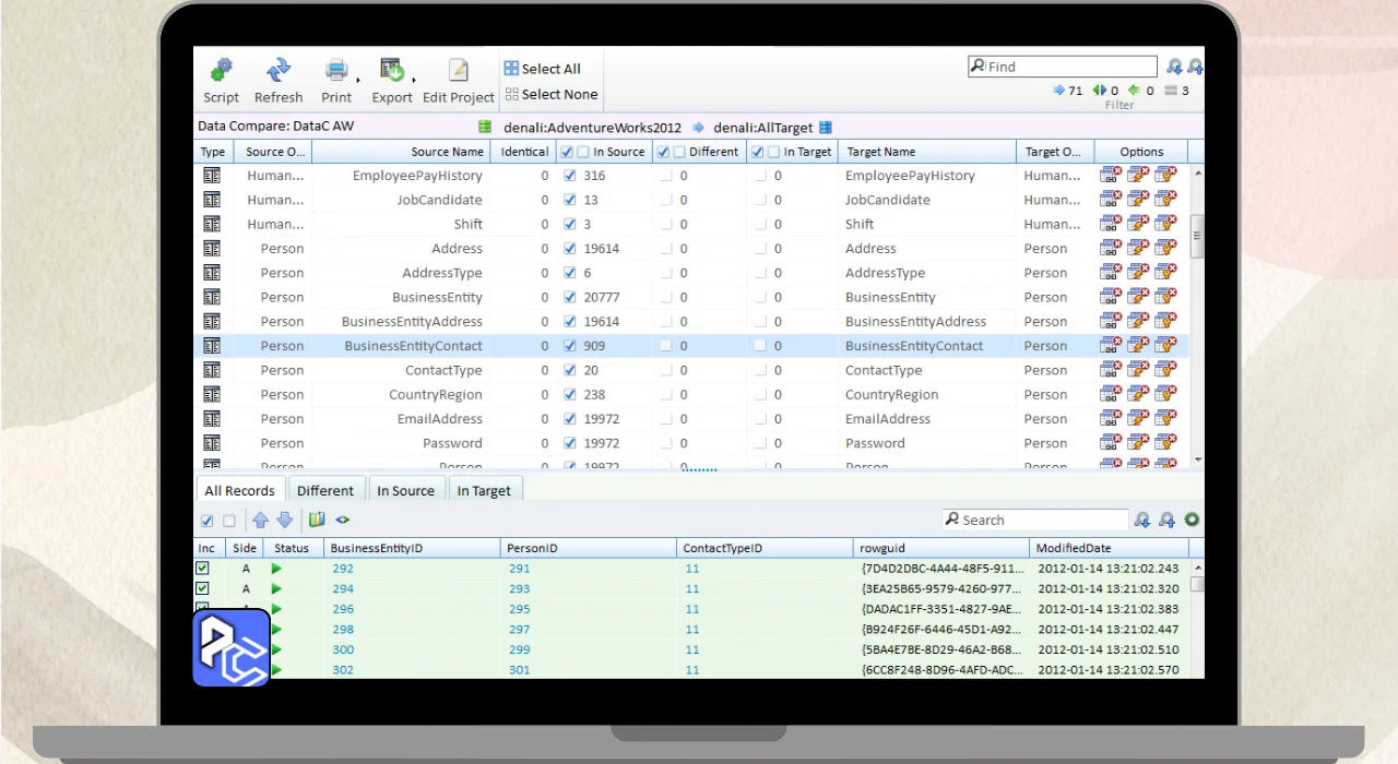
SQL DXP for Oracle and MySQL is a Tool That Helps Compare And Move Data Between Different Database Systems, Like Oracle And MySQL. It can compare two databases to check if they’re the same, even if they come from different platforms. This Makes it easier to Spot Differences in Data and Structure.
SQL DXP for Oracle and MySQL can also transfer data between different types of databases. For example, it can take data from a MySQL database and convert it to work with an Oracle database, ensuring everything is compatible. This is helpful when Businesses Need to move data between different systems without losing any Information. You may also like to download: dbForge Documenter for Oracle.
The main benefit of SQL DXP is that it saves time by automating the process of comparing and transferring Data. Its Particularly Valuable For Engineers and Businesses that Work With Numerous database Frameworks, Guaranteeing Smooth Information Relocation and Compatibility over stages.
Features
- Database Comparison: Compares two databases to find differences, even across different systems.
- Cross-Platform Data Transfer: Moves data between different database types like MySQL and Oracle.
- Data Conversion: Converts data to ensure compatibility between different database systems.
- Automated Synchronization: Automatically syncs and updates databases to keep them aligned.
- Easy Data Migration: Simplifies the process of migrating data between platforms without data loss.
SQL DXP for Oracle and MySQL System Requirements
| System Requirements | Minimum | Recommended |
|---|---|---|
| Operating System | Windows 7/8/10/11 (64-bit OS only) | Windows 10/11 (64-bit OS) |
| Processor | 1 GHz Intel or AMD CPU | 2 GHz Intel Core i5 or better |
| RAM | 2 GB | 4 GB or more |
| Hard Disk Space | 100 MB | 500 MB or more |
| Database Servers Supported | Oracle 11g, 12c, MySQL 5.x | Oracle 19c, MySQL 8.0+ |
| Additional Requirements | Java Runtime Environment (JRE) 8 or above | Java Runtime Environment (JRE) 11 or above |
- Improved cross-platform support for Oracle and MySQL databases.
- New data migration capabilities allowing seamless transfers between different database systems.
- Enhanced compatibility for converting MySQL database structures to Oracle formats.
- Automatic syncing of data between different versions of Oracle and MySQL databases.
- Faster performance for large-scale database comparisons and transfers.
- Support for the latest versions of Oracle (19c) and MySQL (8.0+).
- Upgraded user interface for a more intuitive and streamlined experience.
Download SQL DXP for Oracle and MySQL Free Download 6.6.1.183
You are now ready to download SQL DXP for Oracle and MySQL for free. Here are some notes:
- Please check our installation guide.
